Configuration > Standard and Global Email Notifications

Email Notifications

Standard email notifications are sent to users and groups who have subscribed to notifications at the matter level. Umbria global email notifications are used for sending notifications to different user groups at a scheduled time at the firm level. Global email notifications provide the ability to customize any out-of-the-box report templates and generate report notifications specific to a recipient.

Content of the email notification is defined by an XML template file selected in the Email Body Template field.

Additionally, you can specify potential recipients for the email and those who should not receive the email (exclusions). The notification can be sent manually, or on a weekly or monthly basis.

Refer to Alerts for additional information on global email notification requirements.

Standard Email Notifications

The table below lists all standard email notifications.

Email Definition
Initial Matter Experience Sends an email asking you to finish a matter experience profile after the matter is open for 7 days.
Mid-Matter Experience Sends an email to remind you to finish a matter experience profile after the matter is open for 60 days.
End-Matter Experience Sends an email to remind you to finish a matter experience profile after the matter is closed.
Budget Threshold Warning Budget threshold notifications are used to notify internal users of the firm when certain budget levels are reached (Billable Values) and/or when a certain number of hours are entered (Entered Values) . The lawyer can then choose to forward the notification to a client. Threshold levels can be set for a whole matter or at a phase code level. For any matter, any number of conditions may be set. Additionally, three threshold levels can be defined to determine the severity of the alert (warning, danger, and critical).

Monthly Performance Report

Sends a monthly performance report email.

 

 

Monthly Budget/ Performance Report Sends a monthly budget performance report email. Provides a comparison between budgeted and actual data.

Weekly Budget/ Performance Report

 

Weekly Performance Report

Sends a weekly budget performance report email. Provides a comparison between budgeted and actual data.

 

 

 

Sends a a weekly performance report. Provides actual data (without comparison to budget).

No Billing Activity Sends email notifications if no billing activity is detected.
Expense Report Approval Sends email notifications when a vendor invoice is approved.
People Report Sends email notifications of billed and unbilled fees and expenses for timekeepers working on a matter per time periods.
Spend Report Sends email notifications of unbilled fees and expenses for phase and task codes per times periods.
Target Realization Warning Sends email notifications when realization drops below a specified target.

Email Notification Templates

Two email notifications templates have placeholders: Budget Threshold Notification and Target Realization Warning.

Budget Threshold Notifications (Billable Values)

Field Placeholder
  {M.MatterDisplayName}
Budget Name {BudgetName}
Budget Type {BudgetType}
Total Budget {TotalBudget:Currency;[M.CurrencyCode];#,##0;N/A}
Billable Hours {BillableHours:0}
Billable Amount {BillableAmount:Currency;[M.CurrencyCode];#,##0;N/A}
Billable Amount % {BillableAmountPercentage:Percentage}
WIP Amount at Matter Rate {WIPAmountAtMR:Currency;[M.CurrencyCode];#,##0;N/A}
WIP Hours {WIPHours: 0}
Budget Remaining {BudgetRemaining:Currency;[M.CurrencyCode];#,##0;N/A}
Severity {Severity}

Budget Threshold Notifications (Entered Values)

Field Placeholder
  {M.MatterDisplayName}
Budget Name {BudgetName}
Budget Type {BudgetType}
Total Budget {TotalBudget:Currency;[M.CurrencyCode];#,##0;N/A}
WIP Hours {WIPHours: 0}
Entered Hours {EnteredHours:0}
Entered Amount {EnteredAmount:Currency;[M.CurrencyCode];#,##0;N/A}
Entered Amount % {EnteredAmountPercentage:Percentage}
WIP Amount at Matter Rate {WIPAmountAtMR:Currency;[M.CurrencyCode];#,##0;N/A}
Budget Remaining {BudgetRemaining:Currency;[M.CurrencyCode];#,##0;N/A}
Severity {Severity}

Target Realization Warning

Field Placeholder
  {M.MatterDisplayName}
Scope {Scope}
Billed Amount {BilledAmount:Currency;[M.CurrencyCode];#,##0;N/A}
Billed Realization {BilledRealization:Percentage}
Target Realization {TargetBilledRealization:Percentage}
Budget {BudgetAmount:Currency;[M.CurrencyCode];#,##0;N/A}
Actual {ActualAmount:Currency;[M.CurrencyCode];#,##0;N/A}
Budget Limit {PercentageTrigger:Percentage}
Budget Spending {PercentageActual:Percentage}
Budget Remaining {PercentageRemainingBudget:Percentage}
Hours Limit {HoursTrigger:0}
Entered Hours {HoursActual:0}
Severity {Severity}

Default Email Notifications (Global and Standard)

Target Realization Warning

  {M.MatterDisplayName}
Scope {Scope}
Billed Amount {BilledAmount:Currency;[M.CurrencyCode];#,##0;N/A}
Billed Realization {BilledRealization:Percentage}
Target Realization {TargetBilledRealization:Percentage}
Budget {BudgetAmount:Currency;[M.CurrencyCode];#,##0;N/A}
Actual {ActualAmount:Currency;[M.CurrencyCode];#,##0;N/A}
Budget Limit {PercentageTrigger:Percentage}
Budget Spending {PercentageActual:Percentage}
Budget Remaining {PercentageRemainingBudget:Percentage}
Hours Limit {HoursTrigger:0}
Entered Hours {HoursActual:0}
Severity {Severity}

Default Email Notifications (Global and Standard)

Type Form Name Excel Template Global Standard
Budget-Matter Budget ThresholdReached -  
AgedWIPReport Yes  
DormantProBonoMattersReport Yes  
FeeEstimateReport Yes  
PeopleReport Yes  
SpendReport Yes  
Performance-Matter EndMatterExperience -  
InitialMatterReport -  
MidMatterExperienceReport -  
MonthlyPerformanceOnlyReport -  
NoBillingActivity -  
PartnerWeeklyPerformancReport -  
WeeklyPerformanceOnlyReport -  

Setting Up Email Notifications

Refer to the list above to view the reports that are global (non-matter-specific).

To set up default global notifications:

  1. In the Admin Panel, expand the Alerts folder, and click the Global Email Notifications node.
  2. Click the Add button in the menu bar.
  3. Complete the following information:
    • Name: Enter a name for the notification.
    • Email Body Template: Select a base XML template from the drop-down list. The template provides the content/look that will display in the body of the email. For Global templates, select a template with Global/ prefix. To customize the template in XML, click the Customize button next to the drop-down. This opens a Customize report template window where you can copy the text from the Original tab onto the Custom tab and make any desired changes. To discard changes and return to the original template text, click the Revert to Original button in the top right corner of the Custom tab.
    • Sender Email: Enter the address the notification will appear to be from.
    • Recipients: Enter individual addresses (separated by commas) in the Emails field. Select responsibilities related to the matter from the Matter Roles drop-down, and/or select groups from the User Groups drop-down. You can make multiple selections for each field.

    Note: You should select matter roles and/or users groups for the recipient(s) of the notification. Additionally, for reports that are person-specific, i.e., the report provides content (data) that is specific to a person, enter the user from the User Groups drop-down list. You may add multiple people to User Groups and each person will receive a report with data that applies specifically to them (see XML Templates for Global and Standard Email Notifications below). For example, the Aged WIP report provides work in progress data for matters that are assigned to a specific person (non-matter-specific). The recipient(s) must have access to Umbria to receive email notifications.

    • Excluded Recipients: Specify any recipients who should not receive this notification, even if they fall into one of the roles or groups specified in the Recipients section. Similar to the Recipients section, you can enter one or more email addresses or make one or more selections from the Matter Roles or User Groups field.
    • Schedule: Select Manual if the notification will be launched manually, Weekly if it will automatically be sent on a certain day or days of the week, or Monthly if it will automatically be sent on a certain day or days of the month.
      • For Weekly, choose a time and select the checkbox next to each day on which the notification will be sent.
      • For Monthly, choose a time and enter each day of the month (e.g., 1, 15) on which the notification will be sent. Separate multiple entries with commas.
  4. Additional Paramaters (JSON format): Populate this field for standard matter-specific templates on the list (Matter/ prefix). Enter the matter ID(s) for the matter(s) you want to appear in the report. You can view the matter ID in the URL of the matter. If this field is not populated, you will receive an error when sending a test email.
  5. Click Save when finished.

Note: Notification can be sent as part of the body of an email or as an attachment. Each attachment can also contain data that is specifically defined for a recipient. These options are defined in XML.

Templates can a be seeded during the fresh installation in the Seed Data step of the installation wizard. Once seeded, these templates will be available in the Admin Panel.

XML Templates for Global and Standard Email Notifications

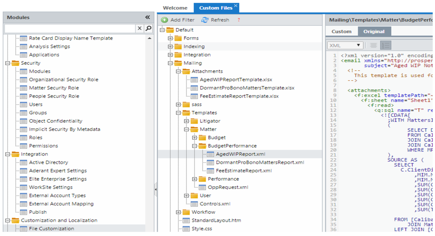
XML templates used for email notifications are available in the Admin Panel through the File Customization node at DefaultMailingTemplates.

They are written by the rules defined in the email schema, and the most important elements of this schema are the "attachments," "content," and "repeat" sections, as in the following example.

<?xml version="1.0" encoding="utf-8" ?>
<email subject="Aged WIP Notification" xmlns:f="http://prosperoware.com/caliban/FileTemplates.xsd" xmlns:q="http://prosperoware.com/caliban/Schema.xsd" xmls="http://prosperoware.com/caliban/Emails.xsd">
	<!--This template is used for sending report about matters with aged WIP (90+ days)-->
	<attachments>
		<f:excel templatePath="~/Default?Mailing?Attachments?AgedWIPReportTemplate">
			<f:sheet displayName="Sheet1" name="Sheet1">
				<f:read>
					<q:sql name="T" result="view">
						<!--Query for the data used to populate excel template-->...
					</q:sql>
				</f:read>
			</f:sheet>
		</f:excel>
	</attachments>
	<content>
		<p>Dear {@DisplayName},</p>
		<p>The following open matter(s) you are responsible of, have aged WIP (90+ days):</p>
	</content>
	<repeat recipientColumn="EMail">
		<!--Recipients query-->
		<q:sql name="Recipients" result="view">...</q:sql>
	</repeat>
</email>

The content section defines what goes inside of the email body, while the read section provides queries for the content if any are needed. The attachments section, as its name implies, is used to generate email attachments. At the moment, Microsoft Excel is the only available format for the attachment. In the element itself, you can specify one or more Excel elements to be attached. Each Excel element must point to an Excel template file using either a path (.../Default/Mailing/Attachments/NameOfTheExcelTemplate) or a template name, i.e., the name of the Excel template as stored in the database. Each Excel element consists of one or more sheet elements that can have multiple source scripts that are used to populate the Excel template.

By default, notifications are sent to people specified in the notification form, but this can be overridden in the repeat section of the template.

<repeat recipientColumn="EMail">
	<!--Recipients query-->
	<q:sql name="Recipients" result="view">
		SELECT DISTINCT U.UserID, U.PersonId, U.EMail, P.DisplayName
		FROM [Caliban].[User] U			
		JOIN [Caliban].[UserGroupMembership] UGM ON U.UserId = UGM.UserId
		JOIN [Caliban].[Group] G ON UGM.GroupId = G.GroupId
		JOIN [Caliban].[EmailNotificationRecipient] ENR ON ENR.UserGroupId = G.GroupId
		JOIN [Caliban].[Person] P ON U.PersonId = P.PersonId
		WHERE ENR.EmailNotificationId = @EmailNotificationId AND ENR.IsDeleted=0
		AND ENR.IsExcluded = 0 AND NULLIF(U.EMail, '') IS NOT NULL AND U.PersonId IS NOT NULL
	</q:sql>
</repeat>

Notification is sent to users returned by the Recipients query. There are some rules that need to be followed when writing this section:

XML Template Customization

Customization can be performed via the Customize button when adding a new notification (see instructions above). You can also customize notifications in the Global Email Notifications node by clicking the Customize report template button. This opens a Customize report template window, where you can copy the text from the Original tab onto the Custom tab and make any desired changes. To discard changes and return to the original template text, click the Revert to Original button in the upper right corner of the Custom tab.

Excel Template

In addition to the mandatory XML template, some notifications include an optional Microsoft Excel template. An example is shown below.

Templates are written using placeholder elements (cells with curly brackets { } ). Placeholders can be used to generate scalar or table values.

For the precedent, you must specify the name of the source script available in the XML template in the read section of the sheet element, and name of the field from the SELECT statement of the same script. In the above example, it means that we are referring to the DisplayName column of the script named ‘P’.

Tables are generated by specifying the ‘{TABLE T}‘ prefix inside of the first cell of the table. The keyword TABLE is saying that we came across a table and that we need to multiply the templated rows as many times as there are records in the result of the script named ‘T’.

Cells can be formatted by entering a colon and one of the following keywords after the name of the column: Date, Leverage, Currency, or Percentage. After this keyword you can optionally specify custom formatting (in the currency example above, this format is used: #,##0). Otherwise, the default format for the type is used. For the currency option, there is also an option to specify the keyword ‘[CurrencyCode]’, which also needs to be part of the ‘T’ script. If this keyword is not specified, the currency is formatted with the default currency code, which is USD.

Formatting Examples

Format Description Value
OpenDate:Date;MMM d, yyyy Date in standard US format Sep 10, 2015
Fees:Currency;[CurrencyCode];#,##0 Round value without decimal places $124,423
Hours:#,##0.## Round value up to 2 decimal places 224.07