The nodes in this area allow you to configure several different types of templates. This includes templates for budgets and workflows as well as Word, Excel, and PowerPoint templates for files generated from the system.
Node | Description |
---|---|
Templates |
This node allows for definition of several different types of templates, including budget templates, procedure templates, and phase/task workflow setups. If the Use for Budget checkbox is selected for a task, the task can be used within a budget phase. If the Use for Workflow checkbox is selected for a task, the task can be selected when adding tasks to a taskboard in the Tasks module. For more information about budget template setup, see the Templates for Budgets topic. |
Taskboard Codes |
This node contains codes for taskboards that are used to display tasks in Umbria. Built-in codes include BUDGET, BUDGET-REQUEST, PRICING-REQUEST, and DEFAULT. |
Taskboard Statuses |
This node determines the different task statuses that are available on each taskboard type (e.g., Open, Closed, Pending Approval). When adding a new status code, you must associate it to one of taskboards set up in the Taskboard Codes module. You can also determine whether this should be the default status for newly added tasks on this taskboard by selecting the IsDefault checkbox, and determine whether reaching this status should effectively close the task by selecting the IsClosed checkbox. |
Budget Types |
The types of budget available in Umbria (e.g., Amount, Hours, Monitor) are built in to the system; new budget types cannot be added here, and budget types cannot be removed. You can, however, customize the way their names display on Umbria screens by using this module. |
Proposal Templates |
In this node, you can manage the output templates available when generating proposals. When adding a new template, specify a name for the template and browse to select a Word or PowerPoint file that will pull in the appropriate data variables for the proposal. These templates can be formatted in required style to support your firm standards and brand guidelines. Each template section can be associated with a description type. This association defines which parameters on the UI will be passed on to the individual template token codes. For e.g. associating a “Firm General” description type with a firm template, supports firm description token codes. This association enables you to manage data proposed to be rendered in the template. Refer to Proposal Templates section below. |
Deal Templates |
You can define the output templates available when generating a list of matter marketing descriptions. (See Deal List for more information.) Two built-in options are available: Deal List (a Word template) and League Table (an Excel template). When adding a new template, you can specify a template name and browse to select a Word or Excel file that will pull in the appropriate marketing data. |
Planning Templates | This node is used to manage the Excel planning templates available for the for the Excel Add-In. See the Planning Templates section below for additional information.. |
Export Templates | You can define the output templates available when generating a report of relevant data that could be distributed to a client. You can restyle templates (font, format, logos) and change the headers, but you cannot change the placeholders. See the Export Templates section below for additional information. |
Email Notification Report Templates |
This node is used to manage the report templates that are available for reports that are attached to global email notifications. When adding a new template, you can specify a template name and browse to select an Excel file that will pull in the appropriate Umbria data. |
Rate Card Report Templates | This node is used to manage the templates that are used when exporting rate card information. When adding a new template, you can specify a template name and browse to select an Excel file that will pull in the rate card data. |
Search Report Templates | This node is used to manage the templates that are used when exporting Experience Matter search results. When adding a new template, you can specify a template name and browse to select an Excel file that will pull in the search results data. Out-of-the-box excel templates are available here for export. In 3.2.2 and 20200, the Search Reports can be exported from all tabs in Global Search. |
Ageing Buckets |
The Proposal templates derive information from the Matter Profile page, Marketing tab. Logo and photos are derived from the Manage Logos option in the Users Menu.
Following are the available fields and placeholders.
Matter Descriptions
Field | Placeholder |
---|---|
Client Name | {{client}} |
Matter Name | {{matter}} |
Scope of Matter | {{scope}} |
Responsible Lawyer for Matter | {{responsibleLawyer}} |
Billing Lawyer | {{billingLawyer}} |
Originating Lawyer | {{originatingLawyer}} |
Matter (Marketing Profile) Descriptions
Field | Placeholder |
---|---|
Title | {{Marketing.title}} |
Description | {{Marketing.description}} |
Comments | {{Marketing.comments}} |
Matter (Team Members) Descriptions (Tombstone format)
Field | Placeholder |
---|---|
Photo | {{tombstone.photo}} |
Person name for Team | {{team.name}} |
Role of Person in Team | {{team.role}} |
Office of Person | {{team.office}} |
Phone of Person | {{team.phone}} |
Email of Person | {{team.email}} |
Photo | {{tombstone.photo}} |
Name of Member | {{member.name} |
Title of Member | {{member.title} |
Office of Member | {{member.office} |
Phone of Member | {{member.phone} |
Email of Member | {{member.email} |
Bio of Member | {{member.bio} |
Education List of Member | {{member.educationList}} |
Bar Admissions | {{member.barList}} |
Languages List of Member | {{member.languageList}} |
Matter (Deal) Descriptions
Field | Placeholder |
---|---|
Description | {{dealdescription}} |
Matter (Proposed Budget) Descriptions
Field | Placeholder |
---|---|
Phase Name | {{budget.name}} |
Start Date | {{budget.startdate}} |
End Date | {{budget.enddate}} |
Fee Arrangement | {{budget.fees}} |
Hours | {{budget.hours}} |
Average Rate | {{budget.rate}} |
Budget | {{budget.budget}} |
Matter (Phase Name) Descriptions
Field | Placeholder |
---|---|
Person/Cass | {{Phase.PersonName}} |
Title | {{Phase.Title}} |
Matter Role | {{Phase.MatterRole}} |
Rate | {{Phase.MatterRate}} |
Hours | {{Phase.Hours}} |
Estimated Fees | {{Phase.EstimatedFees}} |
Matter (Charts) Descriptions
Field | Placeholder |
---|---|
Description | {{ChartsSpending}} |
Photo (first) | {{tombstone.photo0}} |
Matter Description (first) | {tombstone.line0}} |
Photo (second) | {{tombstone.photo1} |
Matter Description (second) | {{tombstone.line1}} |
Photo (third) | {{tombstone.photo2}} |
Matter Description (third) | {{tombstone.line2} |
Photo (fourth) | {{tombstone.photo3} |
Matter Description (fourth) | {{tombstone.line3} |
If the templates are not installed with Umbria, you can install multiple templates at once as part of the installation wizard, or you can manually install individual templates. You have the option to import the templates to your computer. You can then import the document back to Umbria. Refer to the instructions below and to a list of available tokens in planning reports
Add during installation
To manually add a Planning template via Admin:
Tip: The out-of-the-box Planning templates are available in the ~\Prosperoware.Umbria\App_Data\Seed\PlanningTemplatefolder.
Planning Templates Available | Tabs Available in the Template | Template Used For |
---|---|---|
Budget Summary - Actuals | Overview, Raw Phases, Raw Resources, Raw Stats | This template will display the Budget Summary vs Actuals information |
Budget Summary - By Resource | Overview, Raw Resources, Raw Stats | This template will filter and display only the resource information from the phases. |
Budget Summary - Expenses | Overview, Raw Phases | This template will filter and display only the expense phase information. |
Budget Summary | Overview, Raw Phases, Raw Resources, Raw Stats | This template will display the Budget Summary information only |
To make changes to a Planning export template (Before export) :
Note: Changes can only be made to headers, styling, formats etc. Double click the cell to update the cell format. The placeholders in the templates—{{X}}— must remain intact. Refer to Planning Templates below.
Tip: Update the Excel template to match the resource customizations in the UI prior to export. Any resource customizations made in the UI are not auto updated in the exported Export report
To make changes to an Exported Planning export template (After export) :
Note: Any resource customizations made in the UI are not auto updated in the exported Export report. The exported report will have to be manually updated for any such updates.
The following tokens are displayed in the templates. Based on the selected template, the tab(s) are available in the export template.
Field | Placeholder |
---|---|
Overview tab | |
Matter Name | {M.MatterName} |
Client Name | {M.ClientName} |
Billing Lawyer | {MA.BillingLawyers} |
Fee Type | {MA.MatterFeeTypeName} |
Currency | {M.CurrencyCode}{M.CurrencySymbol} |
RawPhases tab | Displays phase data |
PlanningPhaseId | {TABLE Phases}{PlanningPhaseId:0} |
PlanningPhaseName | {PlanningPhaseName:Unassigned} |
ParentPlanningPhaseId | {ParentPlanningPhaseId:0} |
PhaseLevel | {PhaseLevel:0} |
PhaseType | {PhaseTypeName} |
PhaseDisplayType | {PhaseDisplayTypeName} |
PlanningPhaseCode | {PlanningPhaseCode:unassigned} |
StartDate | {StartDate} |
EndDate | {EndDate} |
TotalAmount | {TotalAmount:0} |
FeesAmount | {FeesAmount:0} |
DisbAmount | {DisbAmount:0} |
TotalHours | {TotalHours:0} |
FixedFee | {FixedFee:0} |
FeeCap | {FeeCap:0} |
CollarMax | {CollarMax:0} |
CollarMin | {CollarMin:0} |
DiscountAmount | {DiscountAmount:0} |
DiscountPercentage | {DiscountPercentage:0} |
RateCardId | {RateCardId:0} |
RateCardName | {RateCardName:Unassigned} |
Percentage | {Percentage:0} |
UnallocatedAmount | {UnallocatedAmount:0} |
Leverage | {Leverage:0} |
NetFeesBudget | {NetFeesBudget:0} |
ArrangementFee | {ArrangementFee:0} |
HasArrangementAmount | {HasArrangementAmount} |
FeeArrangementName | {FeeArrangementName:unassigned} |
AdjustedFeesBudget | {AdjustedFeesBudget:0} |
NetDisbBudget | {NetDisbBudget:0} |
EmployeeCost | {EmployeeCost:0} |
AdjustedEmployeeCost | {AdjustedEmployeeCost:0} |
RoundedAmount | {RoundedAmount:0} |
ExpensePaidByTerm | {ExpensePaidByTerm:FALSE} |
RecurrenceType | {RecurrenceTypeName} |
FeeArrangementTypeId | {FeeArrangementTypeId:None} |
FeeArrangementTypeName | {FeeArrangementTypeName:none} |
FeeArrangementTypeCode | {FeeArrangementTypeCode:None} |
AverageRate | {AverageRate:0} |
Realization | {Realization:0} |
ValueAtFirmStandardRate | {ValueAtFirmStandardRate:0} |
Margin | {Margin:0} |
WriteDownHours | {WriteDownHours:0} |
Raw Resources Tab | Displays resource data |
PlanningPhaseId | {TABLE Resources}{PlanningPhaseId:0} |
PersonId | {PersonId:0} |
PersonName | {PersonName:Unassigned} |
FeeEarnerClassId | {FeeEarnerClassId:0} |
FeeClass | {FeeClass:unassigned} |
Rate | {Rate:0} |
Amount | {Amount:0} |
Margin | {Margin:0} |
TotalHours | {TotalHours:0} |
WorkedHours | {WorkedHours:0} |
PartnerHours | {PartnerHours:0} |
OverrideHours | {OverrideHours:0} |
WriteDownHours | {WriteDownHours:0} |
WriteDownAmount | {WriteDownAmount:0} |
BaseMargin | {BaseMargin:0} |
BaseRate | {BaseRate:0} |
BaseRateOverride | {BaseRateOverride:0} |
Realization | {Realization:0} |
RateCardRateId | {RateCardRateId:0} |
FirmStandardRateCardRateId | {FirmStandardRateCardRateId:0} |
AssociateHours | {AssociateHours:Unassigned} |
EmployeeCost | {EmployeeCost:0} |
AdjustedEmployeeCost | {AdjustedEmployeeCost:0} |
EffectiveFeeEarnerClassId | {EffectiveFeeEarnerClassId:0} |
BottomUpBillDiscountPercentage | {BottomUpBillDiscountPercentage:0} |
EnteredFees | {EnteredFees:0} |
BilledFees | {BilledFees:0} |
CollectedFees | {CollectedFees:0} |
Level 1- Level 7 | {Level 1}- {Level 7} |
Raw Stats Tab | Displays all the KPI in the database |
PlanningPhaseId | {TABLE Stats} {PlanningPhaseId:0} |
PlanningPhaseItemId | {PlanningPhaseItemId:0} |
PersonId | {PersonId:0} |
Year | {Year:0} |
Month | {Month:0} |
MonthDate | {MonthDate:0} |
WipAmount | {WipAmount:0} |
DiscountedWIPAmount | {DiscountedWIPAmount:0} |
UnbilledDirectCost | {UnbilledDirectCost:0} |
UnbilledIndirectCost | {UnbilledIndirectCost:0} |
UnbilledDirectCostNonPartner | {UnbilledDirectCostNonPartner:0} |
UnbilledIndirectCostNonPartner | {UnbilledIndirectCostNonPartner:0} |
UnbilledDirectCostPartner | {UnbilledDirectCostPartner:0} |
UnbilledIndirectCostPartner | {UnbilledIndirectCostPartner:0} |
UnbilledDirectCostNonEquity | {UnbilledDirectCostNonEquity:0} |
UnbilledIndirectCostNonEquity | {UnbilledIndirectCostNonEquity:0} |
UnbilledDirectCostEquity | {UnbilledDirectCostEquity:0} |
UnbilledIndirectCostEquity | {UnbilledIndirectCostEquity:0} |
UnbilledDirectCostNonLawyer | {UnbilledDirectCostNonLawyer:0} |
UnbilledIndirectCostNonLawyer | {UnbilledIndirectCostNonLawyer:0} |
UnbilledDirectCostLawyer | {UnbilledDirectCostLawyer:0} |
UnbilledIndirectCostLawyer | {UnbilledIndirectCostLawyer:0} |
UnbilledDirectCostNonIncomePartner | {UnbilledDirectCostNonIncomePartner:0} |
UnbilledIndirectCostNonIncomePartner | {UnbilledIndirectCostNonIncomePartner:0} |
UnbilledDirectCostIncomePartner | {UnbilledDirectCostIncomePartner:0} |
UnbilledIndirectCostIncomePartner | {UnbilledIndirectCostIncomePartner:0} |
WorkedAmount | {WorkedAmount:0} |
BillableAmount | {BillableAmount:0} |
ValueAtFirmStandardRateWorked | {ValueAtFirmStandardRateWorked:0} |
BilledFeesByWorkPeriod | {BilledFeesByWorkPeriod:0} |
WorkedDirectCost | {WorkedDirectCost:0} |
WorkedIndirectCost | {WorkedIndirectCost:0} |
WorkedDirectCostNonPartner | {WorkedDirectCostNonPartner:0} |
WorkedIndirectCostNonPartner | {WorkedIndirectCostNonPartner:0} |
WorkedDirectCostPartner | {WorkedDirectCostPartner:0} |
WorkedIndirectCostPartner | {WorkedIndirectCostPartner:0} |
WorkedDirectCostNonEquity | {WorkedDirectCostNonEquity:0} |
WorkedIndirectCostNonEquity | {WorkedIndirectCostNonEquity:0} |
WorkedDirectCostEquity | {WorkedDirectCostEquity:0} |
WorkedIndirectCostEquity | {WorkedIndirectCostEquity:0} |
WorkedDirectCostNonLawyer | {WorkedDirectCostNonLawyer:0} |
WorkedIndirectCostNonLawyer | {WorkedIndirectCostNonLawyer:0} |
WorkedDirectCostLawyer | {WorkedDirectCostLawyer:0} |
WorkedIndirectCostLawyer | {WorkedIndirectCostLawyer:0} |
WorkedDirectCostNonIncomePartner | {WorkedDirectCostNonIncomePartner:0} |
WorkedIndirectCostNonIncomePartner | {WorkedIndirectCostNonIncomePartner:0} |
WorkedDirectCostIncomePartner | {WorkedDirectCostIncomePartner:0} |
WorkedIndirectWriteDownAmountCostIncomePartner | {WorkedIndirectCostIncomePartner:0} |
WriteDownAmount | {WriteDownAmount:0} |
NonBillableAmount | {NonBillableAmount:0} |
WorkedTotalBilledDiscount | {WorkedTotalBilledDiscount:0} |
WorkedUnplannedBilledDiscount | {WorkedUnplannedBilledDiscount:0} |
WorkedBTBDiscount | {WorkedBTBDiscount:0} |
WorkedVolumeBilledDiscount | {WorkedVolumeBilledDiscount:0} |
UnbilledTotalBilledDiscount | {UnbilledTotalBilledDiscount:0} |
UnbilledUnplannedBilledDiscount | {UnbilledUnplannedBilledDiscount:0} |
UnbilledBTBDiscount | {UnbilledBTBDiscount:0} |
UnbilledVolumeBilledDiscount | {UnbilledVolumeBilledDiscount:0} |
WorkedHours | {WorkedHours:0} |
WriteDownHours | {WriteDownHours:0} |
NonBillableHours | {NonBillableHours:0} |
BillableHours | {BillableHours:0} |
BillableNonPartnerHours | {BillableNonPartnerHours:0} |
BillablePartnerHours | {BillablePartnerHours:0} |
BillableNonEquityHours | {BillableNonEquityHours:0} |
BillableEquityHours | {BillableEquityHours:0} |
BillableNonLawyerHours | {BillableNonLawyerHours:0} |
BillableLawyerHours | {BillableLawyerHours:0} |
BillableNonIncomePartnerHours | {BillableNonIncomePartnerHours:0} |
BillableIncomePartnerHours | {BillableIncomePartnerHours:0} |
WorkedNonPartnerHours | {WorkedNonPartnerHours:0} |
WorkedPartnerHours | {WorkedPartnerHours:0} |
WorkedNonEquityHours | {WorkedNonEquityHours:0} |
WorkedEquityHours | {WorkedEquityHours:0} |
WorkedNonLawyerHours | {WorkedNonLawyerHours:0} |
WorkedLawyerHours | {WorkedLawyerHours:0} |
WorkedNonIncomePartnerHours | {WorkedNonIncomePartnerHours:0} |
WorkedIncomePartnerHours | {WorkedIncomePartnerHours:0} |
WorkedTargetHours | {WorkedTargetHours:0} |
WorkedTargetNonPartnerHours | {WorkedTargetNonPartnerHours:0} |
WorkedTargetPartnerHours | {WorkedTargetPartnerHours:0} |
WorkedTargetNonEquityHours | {WorkedTargetNonEquityHours:0} |
WorkedTargetEquityHours | {WorkedTargetEquityHours:0} |
WorkedTargetNonLawyerHours | {WorkedTargetNonLawyerHours:0} |
WorkedTargetLawyerHours | {WorkedTargetLawyerHours:0} |
WorkedTargetNonIncomePartnerHours | {WorkedTargetNonIncomePartnerHours:0} |
WorkedTargetIncomePartnerHours | {WorkedTargetIncomePartnerHours:0} |
UnbilledHours | {UnbilledHours:0} |
UnbilledWriteDownHours | {UnbilledWriteDownHours:0} |
UnbilledNonPartnerHours | {UnbilledNonPartnerHours:0} |
UnbilledPartnerHours | {UnbilledPartnerHours:0} |
UnbilledNonEquityHours | {UnbilledNonEquityHours:0} |
UnbilledEquityHours | {UnbilledEquityHours:0} |
UnbilledNonLawyerHours | {UnbilledNonLawyerHours:0} |
UnbilledLawyerHours | {UnbilledLawyerHours:0} |
UnbilledNonIncomePartnerHours | {UnbilledNonIncomePartnerHours:0} |
UnbilledIncomePartnerHours | {UnbilledIncomePartnerHours:0} |
BilledFeesAmount | {BilledFeesAmount:0} |
BilledFeesValueAtAgreedRate | {BilledFeesValueAtAgreedRate:0} |
ValueAtFirmStandardRateBilled | {ValueAtFirmStandardRateBilled:0} |
CollectedFeesByBilledPeriod | {CollectedFeesByBilledPeriod:0} |
WriteOffFees | {WriteOffFees:0} |
BilledFeesDirectCost | {BilledFeesDirectCost:0} |
BilledFeesIndirectCost | {BilledFeesIndirectCost:0} |
BilledFeesDirectCostNonPartner | {BilledFeesDirectCostNonPartner:0} |
BilledFeesIndirectCostNonPartner | {BilledFeesIndirectCostNonPartner:0} |
BilledFeesDirectCostPartner | {BilledFeesDirectCostPartner:0} |
BilledFeesIndirectCostPartner | {BilledFeesIndirectCostPartner:0} |
BilledFeesDirectCostNonEquity | {BilledFeesDirectCostNonEquity:0} |
BilledFeesIndirectCostNonEquity | {BilledFeesIndirectCostNonEquity:0} |
BilledFeesDirectCostEquity | {BilledFeesDirectCostEquity:0} |
BilledFeesIndirectCostEquity | {BilledFeesIndirectCostEquity:0} |
BilledFeesDirectCostNonLawyer | {BilledFeesDirectCostNonLawyer:0} |
BilledFeesIndirectCostNonLawyer | {BilledFeesIndirectCostNonLawyer:0} |
BilledFeesDirectCostLawyer | {BilledFeesDirectCostLawyer:0} |
BilledFeesIndirectCostLawyer | {BilledFeesIndirectCostLawyer:0} |
BilledFeesDirectCostNonIncomePartner | {BilledFeesDirectCostNonIncomePartner:0} |
BilledFeesIndirectCostNonIncomePartner | {BilledFeesIndirectCostNonIncomePartner:0} |
BilledFeesDirectCostIncomePartner | {BilledFeesDirectCostIncomePartner:0} |
BilledFeesIndirectCostIncomePartner | {BilledFeesIndirectCostIncomePartner:0} |
BilledTotalBilledDiscount | {BilledTotalBilledDiscount:0} |
BilledUnplannedBilledDiscount | {BilledUnplannedBilledDiscount:0} |
BilledBTBDiscount | {BilledBTBDiscount:0} |
BilledVolumeBilledDiscount | {BilledVolumeBilledDiscount:0} |
BilledHours | {BilledHours:0} |
BilledWriteDownHours | {BilledWriteDownHours:0} |
WriteOffHours | {WriteOffHours:0} |
BilledNonPartnerHours | {BilledNonPartnerHours:0} |
BilledPartnerHours | {BilledPartnerHours:0} |
BilledNonEquityHours | {BilledNonEquityHours:0} |
BilledEquityHours | {BilledEquityHours:0} |
BilledNonLawyerHours | {BilledNonLawyerHours:0} |
BilledLawyerHours | {BilledLawyerHours:0} |
BilledNonIncomePartnerHours | {BilledNonIncomePartnerHours:0} |
BilledIncomePartnerHours | {BilledIncomePartnerHours:0} |
CollectedFees | {CollectedFees:0} |
CollectedFeesValueAtAgreedRate | {CollectedFeesValueAtAgreedRate:0} |
CollectedFeesBilledValue | {CollectedFeesBilledValue:0} |
ValueAtFirmStandardRateCollected | {ValueAtFirmStandardRateCollected:0} |
CollectedDirectCost | {CollectedDirectCost:0} |
CollectedIndirectCost | {CollectedIndirectCost:0} |
CollectedDirectCostNonPartner | {CollectedDirectCostNonPartner:0} |
CollectedIndirectCostNonPartner | {CollectedIndirectCostNonPartner:0} |
CollectedDirectCostPartner | {CollectedDirectCostPartner:0} |
CollectedIndirectCostPartner | {CollectedIndirectCostPartner:0} |
CollectedDirectCostNonEquity | {CollectedDirectCostNonEquity:0} |
CollectedIndirectCostNonEquity | {CollectedIndirectCostNonEquity:0} |
CollectedDirectCostEquity | {CollectedDirectCostEquity:0} |
CollectedIndirectCostEquity | {CollectedIndirectCostEquity:0} |
CollectedDirectCostNonLawyer | {CollectedDirectCostNonLawyer:0} |
CollectedIndirectCostNonLawyer | {CollectedIndirectCostNonLawyer:0} |
CollectedDirectCostLawyer | {CollectedDirectCostLawyer:0} |
CollectedIndirectCostLawyer | {CollectedIndirectCostLawyer:0} |
CollectedDirectCostNonIncomePartner | {CollectedDirectCostNonIncomePartner:0} |
CollectedIndirectCostNonIncomePartner | {CollectedIndirectCostNonIncomePartner:0} |
CollectedDirectCostIncomePartner | {CollectedDirectCostIncomePartner:0} |
CollectedIndirectCostIncomePartner | {CollectedIndirectCostIncomePartner:0} |
CollectedTotalBilledDiscount | {CollectedTotalBilledDiscount:0} |
CollectedUnplannedBilledDiscount | {CollectedUnplannedBilledDiscount:0} |
CollectedBTBDiscount | {CollectedBTBDiscount:0} |
CollectedVolumeBilledDiscount | {CollectedVolumeBilledDiscount:0} |
CollectedHours | {CollectedHours:0} |
CollectedNonPartnerHours | {CollectedNonPartnerHours:0} |
CollectedPartnerHours | {CollectedPartnerHours:0} |
CollectedNonEquityHours | {CollectedNonEquityHours:0} |
CollectedEquityHours | {CollectedEquityHours:0} |
CollectedNonLawyerHours | {CollectedNonLawyerHours:0} |
CollectedLawyerHours | {CollectedLawyerHours:0} |
CollectedNonIncomePartnerHours | {CollectedNonIncomePartnerHours:0} |
CollectedIncomePartnerHours | {CollectedIncomePartnerHours:0} |
EnteredCosts | {EnteredCosts:0} |
EnteredSoftCosts | {EnteredSoftCosts:0} |
EnteredHardCosts | {EnteredHardCosts:0} |
UnbilledCosts | {UnbilledCosts:0} |
UnbilledSoftCosts | {UnbilledSoftCosts:0} |
UnbilledHardCosts | {UnbilledHardCosts:0} |
BillableCosts | {BillableCosts:0} |
BillableSoftCosts | {BillableSoftCosts:0} |
BillableHardCosts | {BillableHardCosts:0} |
WriteDownCosts | {WriteDownCosts:0} |
WriteDownSoftCosts | {WriteDownSoftCosts:0} |
WriteDownHardCosts | {WriteDownHardCosts:0} |
BilledCosts | {BilledCosts:0} |
BilledSoftCosts | {BilledSoftCosts:0} |
BilledHardCosts | {BilledHardCosts:0} |
CollectedCosts | {CollectedCosts:0} |
CollectedSoftCosts | {CollectedSoftCosts:0} |
CollectedHardCosts | {CollectedHardCosts:0} |
WriteOffCosts | {WriteOffCosts:0} |
WriteOffSoftCosts | {WriteOffSoftCosts:0} |
WriteOffHardCosts | {WriteOffHardCosts:0} |
InvoiceCount | {InvoiceCount:0} |
InvoiceBilledFees | {InvoiceBilledFees:0} |
InvoiceBilledCosts | {InvoiceBilledCosts:0} |
InvoiceBilledInterest | {InvoiceBilledInterest:0} |
InvoiceBilledTax | {InvoiceBilledTax:0} |
InvoiceBilledOther | {InvoiceBilledOther:0} |
InvoiceDiscounts | {InvoiceDiscounts:0} |
InvoiceWriteOffs | {InvoiceWriteOffs:0} |
InvoicePaidFees | {InvoicePaidFees:0} |
InvoicePaidCosts | {InvoicePaidCosts:0} |
InvoicePaidInterest | {InvoicePaidInterest:0} |
InvoicePaidTax | {InvoicePaidTax:0} |
InvoicePaidOther | {InvoicePaidOther:0} |
If the templates were not installed with Umbria, you can install multiple templates at once as part of the installation wizard, or you can manually install individual templates. You have the option to import the templates to your computer. You can then import the document back to Umbria. Refer to the instructions below and to a list of available tokens in client reports.
Following are the available client report templates:
To use the installation wizard:
Old Template Names | Replaced With New Templates |
---|---|
ClientClientExport.pptx | ClientSummary.pptx |
ClientMatterExport.pptx | MatterSummary.pptx |
TemplateClientReport.pptx | MatterPerformance.pptx |
TemplatePerformanceReport.xlsx | No New Template added. This is similar to MatterPerformance.xlsx |
MatterPerformance.xlsx | MatterPerformance.xlsx |
MatterProfitabilityMatrix.xlsx | MatterProfitabilityMatrix.xlsx |
To make changes to a export template:
Note: Changes can only be made to headers and styling (column removal or placement). The placeholders—{{X}}— must remain intact. Refer to Export Templates below.
Note: This setting does not apply to the KPI tab report. You cannot hide Expenses in the KPI tab report.
This gives you the ability to use token across sheets or add a new sheet and add token from other sheets in the new sheet. This is a hidden work-sheet in the out-of-the-box Excel Templates. Unhide to view the Settings worksheet.
Tip: In the Home menu click Format>Visibility>Hide & Unhide>Unhide Sheet. In the Unhide pop-up window, select the Settings sheet and click OK. You can also right-click on any of the open tabs and select Unhide.
Open any of the out-of-the- box Excel Export templates.
Note: The Sheet Key Names must be entered in the format listed in the Sheet Key column. Do not add spaces when writing sheet key names.
Note: Any new sheet added by the user will not have any data exported in absence of any tokens. The sheet data information must be entered for any new sheet added.
The Dynamic Queries sheet allows you to create Embedded SQL Queries to customize the report data at run-time. You can use this option if the excel report does not contain the token/data you want to export. This is a hidden work-sheet in the out-of-the-box Excel Templates. Unhide to view the Dynamic Queries worksheet.
Tip: In the Home menu click Format>Visibility>Hide & Unhide>Unhide Sheet. In the Unhide pop-up window, select the DynamicQueries sheet and click OK. You can also right-click on any of the open tabs and select Unhide.
Open any of the out-of-the- box Excel Export templates.
The first row of the sheet (highlighted in yellow) shows the available parameters that can be used in the SQL queries that will be defined.
In the Data Name column, define the token name to access the result that will be returned by the query.
Include the cell references for the query in the range of cells defined for Dynamic Queries. This must be done to find the values and execute the queries at run-time. Click Formula>Name Manager>Select Dynamic Queries. In the Refers To field include the cell range. Click Save.
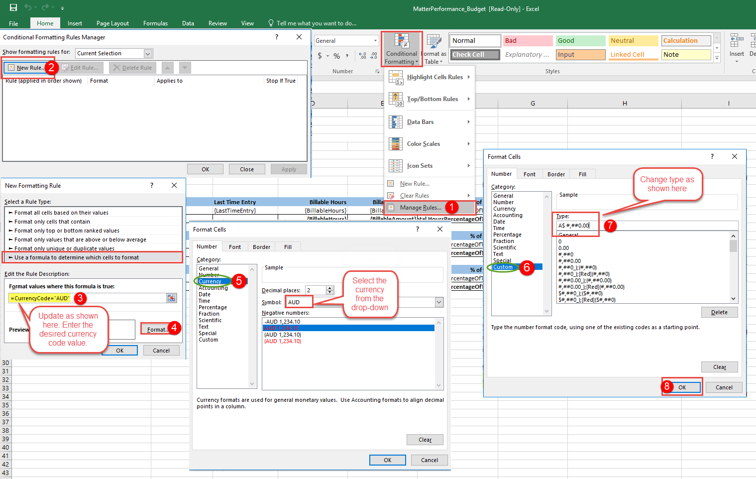
To change the currency formatting (for e.g. replace $ with AUD) in the Excel export reports, you will have to add Conditional Formatting for the currencies you want to use. Follow the steps listed below:
Following is a list of available fields and their placeholders in the out-of-the-box report templates available in the folder ~\Prosperoware.Umbria\App_Data\Templates\ExportTemplate
Note: It is recommended to not make any changes to headers, placeholders {{X}}), reorder or delete columns in the Excel template. Data must remain in the appropriate tabs. This could affect the data in another column if there is a formula referring to a cell in the deleted column. Cells that contain formula or #VALUE will be automatically calculated during export and displayed in the generated reports. Do not remove line items and leave TOTAL summary items in the out-of-the-box template, as the out-of-the-box summary items depend on each line item. To rename the tabs in the report, right click on any of the open tabs and Unhide the sheet for Settings. Change the names in the column for Sheet Name.
Tip: You can show / hide the columns and tokens ( for profit margins and realization) in the export report based on the permissions set in the Matter Monitor page.
Field | Placeholder |
---|---|
Prepared for | {{ClientName}} |
Client Name | {{ClientName}} |
Billed Fees | {{Revenue.KPITotalInvoicedFees:c}} |
Fees + Costs | {{Revenue.KPITotalInvoiced:c}} |
Billed Hours | {{Revenue.BilledHours:h}} |
WIP Fees | {{Revenue.WipFees:c}} |
WIP Fees + Expenses | {{Revenue.WipFeesPlusCosts:c}} |
WIP Hours | {{Revenue.WipHours:h}} |
Top 5 Matter Names | {{MatterName}} |
Hours of Top 5 Matters | {{EnteredHours:h}} |
Fees of Top 5 Matters | {{EnteredFees:h}} |
The Matter Performance report in PowerPoint is divided into sub-reports that derive their data from the tabs in the Matter Monitor page. It is a detailed report.
Title Page
Field | Placeholder |
---|---|
Matter Name | {{MatterName}} |
Monthly Report
Field | Placeholder |
---|---|
Table Name | {{TABLE Monitor.ByMonth}} |
Month | {{Month:d}} |
Entered Amount | {{EnteredAmount:cur}} |
Entered % | {{EnteredPercentage:p}} |
Billed Fees | {{BilledFees:cur}} |
Fees Budget | {{FeesBudget:cur}} |
Fees % | {{BilledFeesPercentage:p}} |
Entered Hours | {{EnteredHours:h}} |
Hours Budget | {{HoursBudget:h}} |
Hours Percentage | {{EnteredHoursPercentage:p}} |
Fees | {{Fees:cur}} |
Fees % | {{FeesPercentage:p}} |
Expenses | {{Expenses:cur}} |
Expenses Budget | {{ExpenseBudget:cur}} |
Expenses Percentage | {{ExpensePercentage:p}} |
Phase Report
Field | Placeholder |
---|---|
Table Name | {{TABLE Monitor.ByPhase}} |
Phase (Name) | {{PhaseName}} |
Fees | {{Fees:cur}} |
Fees Budget | {{FeesBudget:cur}} |
Fees Variance / % Used | {{FeesVariance:cur}} {{FeesVariancePercentage:p}} |
Hours | {{Hours:h}} |
Hours Budget | {{HoursBudget:h}} |
(Hours) Variance / % Used | {{HoursVariance:h}} {{HoursVariancePercentage:p}} |
Expenses | {{Costs:cur}} |
Expenses Budget | {{CostsBudget:cur}} |
(Expenses) Variance / % Used | {{CostsVariance:cur}} |
Excluded from Scope | |
Billable Fees | {{Monitor.Excluded.Fees:cur}} |
Billable Hours | {{Monitor.Excluded.BillableHours:h}} |
Entered Expenses | {{Monitor.Excluded.EnteredExpenses:cur}} |
Unassigned | |
Billable Fees | {{Monitor.Unassigned.Fees:cur}} |
Billable Hours | {{Monitor.Unassigned.BillableHours:h}} |
Entered Expenses | {{Monitor.Unassigned.EnteredExpenses:cur}} |
Phase Detail — Hourly Report
Field | Placeholder |
---|---|
Table Name | {{TABLE Monitor.ByPhaseDetailed}} |
Resource | {{Resource}} |
Last Time Entry | {{LastTimeEntry:d}} |
Billable Hours | {{Hours:h}} |
Budgeted Hours | {{HoursBudget:h}} |
Hours Variance | {{HoursVariance:h}} |
Hours Variance % | {{HoursVariancePercentage:p}} |
Phase Detail — Fees Report
Field | Placeholder |
---|---|
Table Name | {{TABLE Monitor.ByPhaseDetailed}} |
Resource | {{Resource}} |
Last Time Entry | {{LastTimeEntry:d}} |
Actual Fees | {{Fees:cur}} |
Budgeted Hours | {{FeesBudget:cur}} |
Fees Variance | {{FeesVariance:cur}} |
Fees Variance % | {{FeesVariancePercentage:p}} |
Task Code Report
Field | Placeholder |
---|---|
Table Name | {{TABLE Monitor.ByTaskCode}} |
Task Code | {{TaskCode}} |
Last Time Entry | {{LastTimeEntry:d}} |
Billed Fees | {{Fees:cur}} |
Budgeted Fees | {{FeesBudget:cur}} |
Variance | {{BudgetVariance:cur}} |
% Of Budget | {{BudgetVariancePercentage:p}} |
Billable Hours | {{Hours:h}} |
Budgeted Hours | {{HoursBudget:h}} |
Variance | {{HoursVariance:h}} |
% of Budget | {{HoursVariancePercentage:p}} |
Task Code Detailed Report
Field | Placeholder |
---|---|
Table Name | {{GTABLE Monitor.ByTaskCodeDetailed}} |
Resource | {{PhaseName}} {{Resource}} |
Last Time Entry | {{LastTimeEntry:d}} |
Billed Fees | {{Fees:cur}} |
Budgeted Fees | {{FeesBudget:cur}} |
Variance | {{BudgetVariance:cur}} |
% Of Budget | {{BudgetVariancePercentage:p}} |
Billable Hours | {{Hours:h}} |
Budgeted Hours | {{HoursBudget:h}} |
Variance | {{HoursVariance:h}} |
% of Budget | {HoursVariancePercentage:p} |
Person Report- Amount
Field | Placeholder |
---|---|
Table Name | {{GTABLE Monitor.ByResource}} |
Timekeeper | {{PersonName}} |
Value At Matter Rate | {{ValueAtMatterRate:cur}} |
Value At Firm Standard Rate | {{ValueAtFirmStandardRate:cur}} |
Billed Amount | {{BilledAmount:cur}} |
Write Down Amount | {{WriteDownAmount:cur}} |
WIP Amount | {{WipAmount:cur}} |
Person Report Hours
Field | Placeholder |
---|---|
Table Name | {{GTABLE Monitor.ByResource}} |
Timekeeper | {{PersonName}} |
Title | {{Title}} |
Last Time Entry | {{LastTimeEntry:d}} |
Billed Hours | {{BilledHours:h}} |
WIP Hours | {{WipHours:h}} |
Write Down Hours | {{WriteDownHours:h}} |
Billable Hours | {{BillableHours:h}} |
% of Total | {{HoursPercentageOfTotal:p}} |
Billable Rate | {{BillableRate:cur}} |
Expenses Report
Field | Placeholder |
---|---|
Table Name | {{GTABLE Monitor.InternalExpenses}} |
Date | {{Date:d}} |
Cost Entry Type | {{CostEntryType}} |
Expense | {{Expense}} |
Amount | {{Amount:cur}} |
Service | {{VendorService}} |
Vendor | {{Vendor}} |
Expenses Report - Paid By Firm
Field | Placeholder |
---|---|
Table Name | {{GTABLE Monitor.ExternalExpensesPaidByFirm}} |
Date | {{Date:d}} |
Service | {{VendorService}} |
Vendor | {{Vendor}} |
Amount | {{Amount:cur}} |
Expense Report-Paid Client in Budget
Field | Placeholder |
---|---|
Table Name | {{GTABLE Monitor.ExternalExpensesPartOfBudget}} |
Date | {{Date:d}} |
Service | {{VendorService}} |
Vendor | {{Vendor}} |
Amount | {{Amount:cur}} |
Expense Paid By Client - No Budget
Field | Placeholder |
---|---|
Table Name | {{GTABLE Monitor.ExternalExpensesNotPartOfBudget}} |
Date | {{Date:d}} |
Service | {{VendorService}} |
Vendor | {{Vendor}} |
Amount | {{Amount:cur}} |
KPI Report - {{KpiMode}}
Fees And Expenses (Total Time)
Field | Entered | Billed | WIP | Budgeted |
---|---|---|---|---|
Fees |
{{Profitability.Entered.Fees AndExpenses.Fees:cur:N/A}} |
{{Profitability.Billed.Fees AndExpenses.Fees:cur:N/A}} |
{{Profitability.Wip.Fees AndExpenses.Fees:cur:N/A}} |
{{Profitability.Budgeted.Fees AndExpenses.Fees:cur:N/A}} |
Expenses |
{{Profitability.Entered.Fees AndExpenses.Expenses:cur:N/A}} |
{{Profitability.Billed.Fees AndExpenses.Expenses:cur:N/A}} |
{{Profitability.Wip.Fees AndExpenses.Expenses:cur:N/A}} |
{{Profitability.Budgeted.Fees AndExpenses.Expenses:cur:N/A}} |
Total (Fees+Expenses) |
{{Profitability.Entered.Fees AndExpenses.FeesPlusExpenses:cur:N/A}} |
{{Profitability.Billed.Fees AndExpenses.FeesPlusExpenses:cur:N/A}} |
{{Profitability.Wip.Fees AndExpenses.FeesPlusExpenses:cur:N/A}} |
{{Profitability.Budgeted.Fees AndExpenses.FeesPlusExpenses:cur:N/A}} |
Realization% |
{{Profitability.Entered.Fees AndExpenses.Realization:#,#0.0:N/A}}% |
{{Profitability.Billed.Fees AndExpenses.Realization:#,#0.0:N/A}}% |
{{Profitability.Wip.Fees AndExpenses.Realization:#,#0.0:N/A}}% |
{{Profitability.Budgeted.Fees AndExpenses.Realization:#,#0.0:N/A}}% |
Value At Firm Std Rate |
{{Profitability.Entered.Fees AndExpenses.ValueAtFSR:cur:N/A}} |
{{Profitability.Billed.Fees AndExpenses.ValueAtFSR:cur:N/A}} |
{{Profitability.Wip.Fees AndExpenses.ValueAtFSR:cur:N/A}} |
{{Profitability.Budgeted.Fees AndExpenses.ValueAtFSR:cur:N/A}} |
Avg Rate |
{{Profitability.Entered.Fees AndExpenses.AverageRate:cur:N/A}} |
{{Profitability.Billed.Fees AndExpenses.AverageRate:cur:N/A}} |
{{Profitability.Wip.Fees AndExpenses.AverageRate:cur:N/A}} |
{{Profitability.Budgeted.Fees AndExpenses.AverageRate:cur:N/A}} |
Profitability Summary (Total Time)
Field | Entered | Billed | WIP | Budgeted | Budgeted-Billed-WIP |
---|---|---|---|---|---|
Revenue Per Lawyer (Annual) |
{{Profitability.Entered.Profitability. RevenuePerLawyer:cur:N/A}} |
{{Profitability.Billed.Profitability. RevenuePerLawyer:cur :N/A}} |
{{Profitability.Wip.Profitability. RevenuePerLawyer:cur :N/A}} |
{{Profitability.Budgeted.Profitability. RevenuePerLawyer:cur :N/A}} |
- |
Cost Per Lawyer (Annual) |
{{Profitability.Entered.Profitability. CostPerLawyer:cur :N/A}} |
{{Profitability.Billed.Profitability. CostPerLawyer:cur :N/A}} |
{{Profitability.Wip.Profitability. CostPerLawyer:cur :N/A}} |
{{Profitability.Budgeted.Profitability. CostPerLawyer:cur :N/A}} |
- |
Margin % |
{{Profitability.Entered.Profitability. TotalMargin:p :N/A}} |
{{Profitability.Billed.Profitability. TotalMargin:p :N/A}} |
{{Profitability.Wip.Profitability. TotalMargin:p :N/A}} |
{{Profitability.Budgeted.Profitability. TotalMargin:p :N/A}} |
- |
Profit Per Partner |
{{Profitability.Entered.Profitability. ProfitPerPartner:cur :N/A}} |
{{Profitability.Billed.Profitability. ProfitPerPartner:cur :N/A}} |
{{Profitability.Wip.Profitability. ProfitPerPartner:cur :N/A}} |
{{Profitability.Budgeted.Profitability. ProfitPerPartner:cur :N/A}} |
- |
Cost |
{{Profitability.Entered.Profitability. TotalCost:cur :N/A}} |
{{Profitability.Billed.Profitability. TotalCost:cur :N/A}} |
{{Profitability.Wip.Profitability. TotalCost:cur :N/A}} |
{Profitability.Budgeted.Profitability. TotalCost:cur :N/A} |
- |
Total Lawyer/ Partner |
{{Profitability.Entered.Profitability. LawyerToPartnerRatio:0.####:N/A}} |
{{Profitability.Billed.Profitability. LawyerToPartnerRatio :0.####:N/A}} |
{{Profitability.Wip.Profitability. LawyerToPartnerRatio :0.####:N/A}} |
{{Profitability.Budgeted.Profitability. LawyerToPartnerRatio :0.####:N/A}} |
- |
NPL: Partner Ratio |
{{Profitability.Entered.Profitability. NonPartnerLawyerToPartnerRatio :0.####:N/A}} |
{{Profitability.Billed.Profitability. NonPartnerLawyerToPartnerRatio :0.####:N/A}} |
{{Profitability.Wip.Profitability. NonPartnerLawyerToPartnerRatio :0.####:N/A}} |
{{Profitability.Budgeted.Profitability. NonPartnerLawyerToPartnerRatio :0.####:N/A}} |
- |
NPLFE: Partner Ratio |
{{Profitability.Entered.Profitability. NonPartnerFeeEarnerToPartnerRatio :0.####:N/A}} |
{{Profitability.Billed.Profitability. NonPartnerFeeEarnerToPartnerRatio :0.####:N/A}} |
{{Profitability.Wip.Profitability. NonPartnerFeeEarnerToPartnerRatio :0.####:N/A}} |
{{Profitability.Budgeted.Profitability. NonPartnerFeeEarnerToPartnerRatio :0.####:N/A}} |
- |
Staffing Summary (Total Time)
Field | Entered | Billed | WIP | Budgeted | Budgeted-Billed-WIP |
---|---|---|---|---|---|
Leverage |
{{Profitability.Entered.Profitability. TotalLeverage:0.0}} : 1 |
{{Profitability.Billed.Profitability. TotalLeverage:0.0}} : 1 |
{{Profitability.Wip.Profitability. TotalLeverage:0.0}} : 1 |
{{Profitability.Budgeted.Profitability. TotalLeverage:0.0}} : 1 |
- |
Equity Partner FTEs |
{{Profitability.Entered.Profitability. EquityPartnerFte:0.0000:N/A}} |
{{Profitability.Billed.Profitability. EquityPartnerFte:0.0000:N/A}} |
{{Profitability.Wip.Profitability. EquityPartnerFte:0.0000:N/A}} |
{{Profitability.Budgeted.Profitability. EquityPartnerFte:0.0000:N/A}} |
- |
Partner FTEs |
{{Profitability.Entered.Profitability. PartnerFte:0.####:N/A}} |
{{Profitability.Billed.Profitability. PartnerFte:0.####:N/A}} |
{{Profitability.Wip.Profitability. PartnerFte:0.####:N/A}} |
{{Profitability.Budgeted.Profitability. PartnerFte:0.####:N/A}} |
- |
Other Lawyer FTEs |
{{Profitability.Entered.Profitability. NonPartnerLawyerFte:0.####:N/A}} |
{{Profitability.Billed.Profitability. NonPartnerLawyerFte:0.####:N/A}} |
{{Profitability.Wip.Profitability. NonPartnerLawyerFte:0.####:N/A}} |
{{Profitability.Budgeted.Profitability. NonPartnerLawyerFte:0.####:N/A}} |
- |
Total Lawyer FTEs |
{{Profitability.Entered.Profitability. LawyerFte:0.####:N/A}} |
{{Profitability.Billed.Profitability. LawyerFte:0.####:N/A}} |
{{Profitability.Wip.Profitability. LawyerFte:0.0000:N/A}} |
{{Profitability.Budgeted.Profitability. LawyerFte:0.####:N/A}} |
- |
Total Lawyer/ Partner |
{{Profitability.Entered.Profitability. LawyerToPartnerRatio:0.####:N/A}} |
{{Profitability.Billed.Profitability. LawyerToPartnerRatio :0.####:N/A}} |
{{Profitability.Wip.Profitability. LawyerToPartnerRatio :0.####:N/A}} |
{{Profitability.Budgeted.Profitability. LawyerToPartnerRatio :0.####:N/A}} |
- |
Other Fee Earner FTEs |
{{Profitability.Entered.Profitability. NonLawyerFte :0.####:N/A}} |
{{Profitability.Billed.Profitability. NonLawyerFte :0.####:N/A}} |
{{Profitability.Wip.Profitability. NonLawyerFte :0.####:N/A}} |
{{Profitability.Budgeted.Profitability. NonLawyerFte :0.####:N/A}} |
- |
Total FTEs |
{{Profitability.Entered.Profitability. TotalFte :0.####:N/A}} |
{{Profitability.Billed.Profitability. TotalFte :0.####:N/A}} |
{{Profitability.Wip.Profitability. TotalFte :0.####:N/A}} |
{{Profitability.Budgeted.Profitability. TotalFte :0.####:N/A}} |
- |
% Partner Hours |
{{Profitability.Entered.Profitability. PartnerHourPercentage:#,#0.0:N/A}}% |
{{Profitability.Billed.Profitability. PartnerHourPercentage:#0.0:N/A}}% |
{{Profitability.Wip.Profitability. PartnerHourPercentage:#0.0:N/A}}% |
{{Profitability.Budgeted.Profitability. PartnerHourPercentage:#0.0:N/A}}% |
- |
Hours (Total Time)
Field | Entered | Billed | WIP | Budgeted |
Budgeted- Billed-WIP |
---|---|---|---|---|---|
Hours for Matter |
{Profitability.Entered.Hours. MatterHours:h :N/A} |
{Profitability.Billed.Hours. MatterHours:h :N/A} |
{Profitability.Wip.Hours. MatterHours:h :N/A} |
{Profitability.Budgeted.Hours. MatterHours:h :N/A} |
|
Write Down Hours |
{Profitability.Entered.Hours. WriteDownHours:h :N/A} |
N/A |
N/A |
{Profitability.Budgeted.Hours. WriteDownHours:h :N/A} |
- |
Non-Billable Hours |
{Profitability.Entered.Hours. NonBillableHours:h :N/A} |
N/A |
N/A |
N/A |
- |
Excluded From Budget (Total Time)
Field | Entered | Billed | WIP | Budgeted | Budgeted-Billed-WIP |
---|---|---|---|---|---|
Excluded Fees |
{Profitability.Entered.Excluded. ExcludedFees:cur} |
{Profitability.Billed.Excluded. ExcludedFees:cur} |
{Profitability.Wip.Excluded. ExcludedFees:cur} |
N/A |
- |
Excluded Expenses |
{Profitability.Entered.Excluded. ExcludedExpenses:cur} |
{Profitability.Billed.Excluded. ExcludedExpenses:cur} |
{Profitability.Wip.Excluded. ExcludedExpenses:cur} |
N/A |
- |
Total Excluded |
{Profitability.Entered.Excluded. ExcludedFeesPlusExpenses:cur} |
{Profitability.Billed.Excluded. ExcludedFeesPlusExpenses:cur} |
{Profitability.Wip.Excluded. ExcludedFeesPlusExpenses:cur} |
N/A |
- |
The Matter Performance report in PowerPoint is divided into sub-reports that derive their data from the tabs in the Matter Monitor page. It is a detailed report.
Title Page
Field | Placeholder |
---|---|
Matter Name | {{MatterName}} |
Monthly Report
Field | Placeholder |
---|---|
Table Name | {{TABLE Monitor.ByMonth}} |
Month | {{Month:d}} |
Entered Fees | {{EnteredFees:cur}} |
Billed Fees | {{BilledFees:cur}} |
Write Down Fees | {{WriteDownFees:cur}} |
Expenses | {{Expenses:cur}} |
Phase Report
Field | Placeholder |
---|---|
Table Name | {{TABLE Monitor.ByPhase}} |
Phase (Name) | {{PhaseName}} |
Last Time Entry | {{LastTimeEntry:d}} |
Billable Fees | {{BillableFees:cur}} |
Billable Hours | {{BillableHours:h}} |
Phase Detail
Field | Placeholder |
---|---|
Table Name | {{TABLE Monitor.ByPhaseCodeDetailed}} |
Resource | {{Resource}} |
Last Time Entry | {{LastTimeEntry:d}} |
Billable Fees | {{BillableFees:cur}} |
Billable Hours | {{BillableHours:h}} |
Task Code Report
Field | Placeholder |
---|---|
Table Name | {{TABLE Monitor.ByTaskCode}} |
Task Code | {{TaskCode}} |
Last Time Entry | {{LastTimeEntry:d}} |
Billable Fees | {{BillableFees:cur}} |
Billable Hours | {{BillableHours:h}} |
Task Code Detailed Report
Field | Placeholder |
---|---|
Table Name | {{GTABLE Monitor.ByTaskCodeDetailed}} |
Resource | {{PhaseName}} {{Resource}} |
Last Time Entry | {{LastTimeEntry:d}} |
Billable Fees | {{BillableFees:cur}} |
Billable Hours | {{BillableHours:h}} |
Person Report- Amount
Field | Placeholder |
---|---|
Table Name | {{GTABLE Monitor.ByResource}} |
Timekeeper | {{PersonName}} |
Value At Matter Rate | {{ValueAtMatterRate:cur}} |
Value At Firm Standard Rate | {{ValueAtFirmStandardRate:cur}} |
Billed Amount | {{BilledAmount:cur}} |
Write Down Amount | {{WriteDownAmount:cur}} |
WIP Amount | {{WipAmount:cur}} |
Person Report - Hours
Field | Placeholder |
---|---|
Table Name | {{GTABLE Monitor.ByResource}} |
Timekeeper | {{PersonName}} |
Billed Hours | {{BilledHours:h}} |
WIP Hours | {{WipHours:h}} |
Write Down Hours | {{WriteDownHours:h}} |
Billable Hours | {{BillableHours:h}} |
% of Total | {{HoursPercentageOfTotal:p}} |
Billable Rate | {{BillableRate:cur}} |
Expenses Report
Field | Placeholder |
---|---|
Table Name | {{GTABLE Monitor.InternalExpenses}} |
Date | {{Date:d}} |
Cost Entry Type | {{CostEntryType}} |
Expense | {{Expense}} |
Amount | {{Amount:cur}} |
Expenses Report - Paid By Firm
Field | Placeholder |
---|---|
Table Name | {{GTABLE Monitor.ExternalExpensesPaidByFirm}} |
Date | {{Date:d}} |
Service | {{VendorService}} |
Vendor | {{Vendor}} |
Amount | {{Amount:cur}} |
Expense Report-Paid by Client
Field | Placeholder |
---|---|
Table Name | {{GTABLE Monitor.ExternalExpensesPartOfBudget}} |
Date | {{Date:d}} |
Service | {{VendorService}} |
Vendor | {{Vendor}} |
Amount | {{Amount:cur}} |
KPI Report - {{KpiMode}}
Fees And Expenses (Total Time)
Field | Entered | Billed | WIP |
---|---|---|---|
Fees |
{{Profitability.Entered.Fees AndExpenses.Fees:cur:N/A}} |
{{Profitability.Billed.Fees AndExpenses.Fees:cur:N/A}} |
{{Profitability.Wip.Fees AndExpenses.Fees:cur:N/A}} |
Expenses |
{{Profitability.Entered.Fees AndExpenses.Expenses:cur:N/A}} |
{{Profitability.Billed.Fees AndExpenses.Expenses:cur:N/A}} |
{{Profitability.Wip.Fees AndExpenses.Expenses:cur:N/A}} |
Total (Fees+Expenses) |
{{Profitability.Entered.Fees AndExpenses.FeesPlusExpenses:cur:N/A}} |
{{Profitability.Billed.Fees AndExpenses.FeesPlusExpenses:cur:N/A}} |
{{Profitability.Wip.Fees AndExpenses.FeesPlusExpenses:cur:N/A}} |
Realization% |
{{Profitability.Entered.Fees AndExpenses.Realization:#,#0.0:N/A}}% |
{{Profitability.Billed.Fees AndExpenses.Realization:#,#0.0:N/A}}% |
{{Profitability.Wip.Fees AndExpenses.Realization:#,#0.0:N/A}}% |
Value At Firm Std Rate |
{{Profitability.Entered.Fees AndExpenses.ValueAtFSR:cur:N/A}} |
{{Profitability.Billed.Fees AndExpenses.ValueAtFSR:cur:N/A}} |
{{Profitability.Wip.Fees AndExpenses.ValueAtFSR:cur:N/A}} |
Avg Rate |
{{Profitability.Entered.Fees AndExpenses.AverageRate:cur:N/A}} |
{{Profitability.Billed.Fees AndExpenses.AverageRate:cur:N/A}} |
{{Profitability.Wip.Fees AndExpenses.AverageRate:cur:N/A}} |
Profitability Summary (Total Time)
Field | Entered | Billed | WIP |
---|---|---|---|
Revenue Per Lawyer (Annual) |
{{Profitability.Entered.Profitability. RevenuePerLawyer:cur:N/A}} |
{{Profitability.Billed.Profitability. RevenuePerLawyer:cur :N/A}} |
{{Profitability.Wip.Profitability. RevenuePerLawyer:cur :N/A}} |
Cost Per Lawyer (Annual) |
{{Profitability.Entered.Profitability. CostPerLawyer:cur :N/A}} |
{{Profitability.Billed.Profitability. CostPerLawyer:cur :N/A}} |
{{Profitability.Wip.Profitability. CostPerLawyer:cur :N/A}} |
Margin % |
{{Profitability.Entered.Profitability. TotalMargin:p :N/A}} |
{{Profitability.Billed.Profitability. TotalMargin:p :N/A}} |
{{Profitability.Wip.Profitability. TotalMargin:p :N/A}} |
Profit Per Partner |
{{Profitability.Entered.Profitability. ProfitPerPartner:cur :N/A}} |
{{Profitability.Billed.Profitability. ProfitPerPartner:cur :N/A}} |
{{Profitability.Wip.Profitability. ProfitPerPartner:cur :N/A}} |
Cost |
{{Profitability.Entered.Profitability. TotalCost:cur :N/A}} |
{{Profitability.Billed.Profitability. TotalCost:cur :N/A}} |
{{Profitability.Wip.Profitability. TotalCost:cur :N/A}} |
Total Lawyer/ Partner |
{{Profitability.Entered.Profitability. LawyerToPartnerRatio:0.####:N/A}} |
{{Profitability.Billed.Profitability. LawyerToPartnerRatio :0.####:N/A}} |
{{Profitability.Wip.Profitability. LawyerToPartnerRatio :0.####:N/A}} |
NPL: Partner Ratio |
{{Profitability.Entered.Profitability. NonPartnerLawyerToPartnerRatio :0.####:N/A}} |
{{Profitability.Billed.Profitability. NonPartnerLawyerToPartnerRatio :0.####:N/A}} |
{{Profitability.Wip.Profitability. NonPartnerLawyerToPartnerRatio :0.####:N/A}} |
NPLFE: Partner Ratio |
{{Profitability.Entered.Profitability. NonPartnerFeeEarnerToPartnerRatio :0.####:N/A}} |
{{Profitability.Billed.Profitability. NonPartnerFeeEarnerToPartnerRatio :0.####:N/A}} |
{{Profitability.Wip.Profitability. NonPartnerFeeEarnerToPartnerRatio :0.####:N/A}} |
Staffing Summary (Total Time)
Field | Entered | Billed | WIP |
---|---|---|---|
Leverage |
{{Profitability.Entered.Profitability. TotalLeverage:0.0}} : 1 |
{{Profitability.Billed.Profitability. TotalLeverage:0.0}} : 1 |
{{Profitability.Wip.Profitability. TotalLeverage:0.0}} : 1 |
Equity Partner FTEs |
{{Profitability.Entered.Profitability. EquityPartnerFte:0.0000:N/A}} |
{{Profitability.Billed.Profitability. EquityPartnerFte:0.0000:N/A}} |
{{Profitability.Wip.Profitability. EquityPartnerFte:0.0000:N/A}} |
Partner FTEs |
{{Profitability.Entered.Profitability. PartnerFte:0.####:N/A}} |
{{Profitability.Billed.Profitability. PartnerFte:0.####:N/A}} |
{{Profitability.Wip.Profitability. PartnerFte:0.####:N/A}} |
Other Lawyer FTEs |
{{Profitability.Entered.Profitability. NonPartnerLawyerFte:0.####:N/A}} |
{{Profitability.Billed.Profitability. NonPartnerLawyerFte:0.####:N/A}} |
{{Profitability.Wip.Profitability. NonPartnerLawyerFte:0.####:N/A}} |
Total Lawyer FTEs |
{{Profitability.Entered.Profitability. LawyerFte:0.####:N/A}} |
{{Profitability.Billed.Profitability. LawyerFte:0.####:N/A}} |
{{Profitability.Wip.Profitability. LawyerFte:0.0000:N/A}} |
Other Fee Earner FTEs |
{{Profitability.Entered.Profitability. NonLawyerFte :0.####:N/A}} |
{{Profitability.Billed.Profitability. NonLawyerFte :0.####:N/A}} |
{{Profitability.Wip.Profitability. NonLawyerFte :0.####:N/A}} |
Total FTEs |
{{Profitability.Entered.Profitability. TotalFte :0.####:N/A}} |
{{Profitability.Billed.Profitability. TotalFte :0.####:N/A}} |
{{Profitability.Wip.Profitability. TotalFte :0.####:N/A}} |
% Partner Hours |
{{Profitability.Entered.Profitability. PartnerHourPercentage:#,#0.0:N/A}}% |
{{Profitability.Billed.Profitability. PartnerHourPercentage:#0.0:N/A}}% |
{{Profitability.Wip.Profitability. PartnerHourPercentage:#0.0:N/A}}% |
Hours (Total Time)
Field | Entered | Billed | WIP |
---|---|---|---|
Hours for Matter |
{Profitability.Entered.Hours. MatterHours:h :N/A} |
{Profitability.Billed.Hours. MatterHours:h :N/A} |
{Profitability.Wip.Hours. MatterHours:h :N/A} |
Write Down Hours |
{Profitability.Entered.Hours. WriteDownHours:h :N/A} |
N/A |
N/A |
Non-Billable Hours |
{Profitability.Entered.Hours. NonBillableHours:h :N/A} |
N/A |
N/A |
Matter
Summary
By Month
Person
Hours
Expenses
By Month
By Phase
By Phase Detailed
By Task Code
By Task Code Detailed
Budget Report
Time Entry
Time Month
By Month
By Phase
By Phase Detailed
By Task Code
By Task Code Detailed
Person Report
Hours Report
Expenses Report
KPI
Hours (Total Time)
Time Entry
Time Month
Field | Placeholder |
---|---|
Date | {{TABLE TimeMonths}} {{MonthDate}} |
Matter ID | {{MatterId}} |
Matter Name | {{MatterDisplayName}} |
Person ID | {{PersonId}} |
Person Name | {{PersonName}} |
Last Time Entry | {{LastTimeEntry}} |
Year | {{Year}} |
Month | {{Month}} |
Worked Hours | {{WorkedHours}} |
Billed Hours | {{BilledHours}} |
Write-down Hours | {{WriteDownHours}} |
WIP Hours | {{WIPHours}} |
Non-billable Hours | {{NonBillableHours}} |
Value at Firm Standard Rate | {{ValueAtFirmStandardRate}} |
Value at Matter Rate | {{ValueAtMatterRate}} |
Discounted Value at Matter Rate | {{DiscountedValueAtMatterRate}} |
Billed Amount | {{BilledAmount}} |
Collected Amount | {{CollectedAmount}} |
Write-down Amount | {{WriteDownAmount}} |
WIP Amount | {{WIPAmount}} |
Discounted WIP Amount | {{DiscountedWIPAmount}} |
Non-billable Amount | {{NonBillableAmount}} |
Phase Code | {{PhaseCode}} |
Client Phase Code | {{ClientPhaseCode}} |
Currency ID | {{CurrencyId}} |
Currency Code | {{CurrencyCode}} |
Excluded | {{Excluded}} |
Base Salary Cost | {{BaseSalaryCost}} |
Firm Overhead | {{FirmOverhead}} |
Department Overhead | {{DepartmentOverhead}} |
Office Overhead | {{OfficeOverhead}} |
Standard Direct Cost | {{StandardDirectCost}} |
Standard Overhead Cost | {{StandardOverheadCost}} |
Billed Factor | {{BilledFactor}} |
Collected Factor | {{CollectedFactor}} |
Billing Period Factor | {{BillingPeriodFactor}} |
Partner Hours | {{PartnerHours}} |
Associate Hours | {{AssociateHours}} |
Month Posted Date | {{MonthPostedDate}} |
Billed After Discount | {{BilledAfterDiscount}} |
Total Billed Discount | {{TotalBilledDiscount}} |
Unplanned Billed Discount | {{UnplannedBilledDiscount}} |
BOTB Discount | {{BTBDiscount}} |
Volume Billed Discount | {{VolumeBilledDiscount}} |
Fee Earner Class ID | {{FeeEarnerClassId}} |
Fee Class Name | {{FeeEarnerClassName}} |
Profit Fee Earner Class ID | {{ProfitFeeEarnerClassId}} |
Matter Phase ID | {{MatterPhaseId}} |
Matter Phase Name | {{MatterPhaseName}} |
Phase Code ID | {{PhaseCodeId}} |
Client Phase Code ID | {{ClientPhaseCodeId}} |
Matter Invoice ID | {{MatterInvoiceId}} |
Office ID | {{OfficeId}} |
Office | {{OfficeName}} |
Department ID | {{DepartmentId}} |
Department | {{DepartmentName}} |
Fee Arrangement ID | {{FeeArrangementId}} |
IsPartner | {{IsPartner}} |
Is Lawyer | {{IsLawyer}} |
Is Income Partner | {{IsIncomePartner}} |
Is Equity Partner | {{IsEquityPartner}} |